Витамин B12
| Цианокобаламин | |
|---|---|
![]() | |
| |
| Общие | |
| Хим. формула | С63H88CoN14O14P |
| Физические свойства | |
| Состояние | твёрдое, красного цвета |
| Молярная масса | 1355,38 г/моль |
| Термические свойства | |
| Температура | |
| • плавления | > 300 °C |
| • кипения | > 300 °C |
| • вспышки | нет данных °C |
| Классификация | |
| Рег. номер CAS | 68-19-9 |
| PubChem | 16212801 |
| SMILES | |
| Безопасность | |
| NFPA 704 |
![]()
1
1
0 |
| Приведены данные для стандартных условий (25 °C, 100 кПа), если не указано иное. | |
Витами́нами B12 называют группу биологически активных веществ, называемых кобаламинами и относящиеся к корриноидам, содержащим в структуре атом кобальта (III) и являющиеся хелатными соединениями[1][2].
В научной литературе под витамином B12 обычно подразумевают цианокобаламин, который свободно преобразуется в одну из коферментных форм в человеческом организме[3]. В форме цианокобаламина в организм человека поступает основное количество витамина B12, при этом он не является синонимом B12, несколько других соединений также обладают B12-витаминной активностью[4]. Витамин B12 также называется внешним фактором Касла[5].
В природе продуцентами этого витамина являются бактерии и археи, в растениях и животных не синтезируется[6].
История открытия
Впервые влияние на развитие анемии недостатка какого-то вещества обнаружил исследователь Уильям Мёрфи в эксперименте на собаках, у которых была искусственно вызвана анемия. Подопытные собаки, которым давали в пищу большое количество печени, излечивались от анемии. Впоследствии учёные Джордж Уипл и Джордж Майнот поставили перед собой задачу выделить из печени фактор, непосредственно отвечающий за это лечебное свойство. Это им удалось, новый противоанемийный фактор получил название витамина B12, и все трое учёных в 1934 году были удостоены Нобелевской премии по медицине[7].
Молекулярную химическую структуру цианокобаламина установила Дороти Кроуфут-Ходжкин в 1956 году по данным рентгеноструктурного анализа[8].
Химическое строение

К кобаламинам относятся[1][9]:
- собственно цианокобаламин (Co-α-[α-(5,6-диметил-бензимидазолил)]-(Co-β-циано)кобамид; CN-Cbl; С63H89O14N14PCo) в котором с кобальтом связывается CN−-группа, наиболее устойчивое соединение, синтезируемое или образующееся при искусственном выделении из живых организмов, в естественных условиях не встречается;
- гидроксокобаламин (или оксикобаламин, или витамин B12a: Co-α-[α-(5,6-диметил-бензимидазолил)]-(Co-β-гидроксо)кобамид; OH-Cbl; C62H90O15N13PCo) в котором CN− заменена на OH−-группу, природная активная форма витамина B12 присутствующая в организмах животных, обратимо превращается в кислой среде в аквакобаламин[10];
- аквакобаламин (или витамин B12b: Co-α-[α-(5,6-диметил-бензимидазолил)]-(Co-β-аква)кобамид; aq-Cbl; C62H91O15N13Pco) продуцируется микроорганизмами, обратимо превращается в щелочной среде в гидроксокобаламин;
- нитрокобаламин (или витамин B12c) в котором CN− заменена на ONO−-группу;
- коферментные формы витамина B12: метилкобаламин и кобаламид[11];
- диаквакобинамид[12].
В природе обнаружены либо искусственно синтезированы кобаламины и с другими лигандами: сульфатокобаламин (SO3−), хлорокобаламин (Cl−), бромокобаламин (Br−), тиоцианатокобаламин (SNC−), дицианокобаламин [(RCo—CN)CN]−. Возможно образование гексаперхлората цианокобаламина. Витамин B12с образуется из витамина B12b под воздействием азотистой кислоты, также синтезируется Streptomyces griseus. Все производные кобаламина проявляют биологическую активность витамина B12. При взаимодействии с CN−, производные превращаются в цианокобаламин. В кислой среде из цианокобаламина образуется биологический низкоактивный циано-13-эпикобаламин (неовитамин B12) в котором пропионамидная группа в кольце «C» (с метильной группой) коррина пространственно расположена с другой стороны. При одноэлектронном восстановлении молекулы цианокобаламина образуется устойчивый в кристаллическом состоянии витамин B12t c двухвалентным атомом кобальта, при двухэлектронном восстановлении получается витамин B12s устойчивый в водных растворах и под воздействием кислорода воздуха превращающегося в витамин B12a/B12b в зависимости от pH раствора. Для получения меченых радиоизотопных молекул цианокобаламина либо добавляют радиоактивный изотоп 60Co при культивировании микроорганизмов, либо к оксикобаламину добавляют синильную кислоту с изотопом 14С[2].
B12 имеет самое сложное по сравнению с другими витаминами химическое строение, основой которого является корриновое кольцо. Коррин во многом похож на порфирины (сложные химические структуры, входящие в состав гема, хлорофилла и цитохромов), но отличается от порфиринов тем, что два пятичленных гетероцикла в составе коррина соединены между собой непосредственно, а не метиленовым мостиком. В центре корриновой структуры располагается ион кобальта, образующий четыре координационные связи с атомами азота. Ещё одна координационная связь соединяет кобальт с диметилбензимидазольным нуклеотидом. Последняя, шестая координационная связь кобальта остаётся свободной: именно по этой связи и присоединяется цианогруппа, гидроксильная группа, метильный или 5'-дезоксиаденозильный остаток с образованием четырёх вариантов витамина B12, соответственно. Ковалентная связь углерод-кобальт в структуре цианокобаламина — единственный известный в живой природе пример ковалентной связи переходный металл-углерод.
Получение витамина B12

До освоения синтеза витамина B12 он мог добываться экстракцией из печени животных. Сначала печень, а затем её экстракт использовались в лечении пернициозной анемии[13].
Химический синтез
Полный химический синтез цианокобаламина впервые был осуществлён в 1972 году в результате многолетней совместной работы двух исследовательских групп (одна из которых, руководимая Робертом Вудвордом, работала в Гарварде, а другая, возглавляемая Альбертом Эшенмозером, в Швейцарском федеральном технологическом институте в Цюрихе). Первые работы над синтезом витамина B12 были начаты ещё в начале 60-х годов 20 века. На разработку общей стратегии синтеза и саму работу ушло более 10 лет. В ходе планирования синтеза, молекула была условно разделена на два основных фрагмента, синтезом которых и занимались группы, руководимые Вудвордом и Эшенмозером. Особая сложность синтеза биологически активного витамина B12 была обусловлена, в частности, наличием в корриновом кольце 9 хиральных (оптически активных) атомов углерода. В общей сложности в работах по синтезу, на протяжении ряда лет, участвовали порядка 100 учёных из примерно 20 стран, а сама разработанная схема синтеза включала 95 стадий[14][15]. Успешный полный синтез соединения столь сложной структуры явился выдающимся достижением синтетической органической химии и на практике продемонстрировал принципиальную возможность химического синтеза «любого» природного соединения, вне зависимости от сложности строения его молекулы.
Микробиологическое производство
Для получения препаратов витамина B12 (в основном цианокобаламина) в промышленных масштабах для нужд медицины и сельского хозяйства используется микробиологическое производство. Для производства применяют микроорганизмы и их штаммы-мутанты, такие как[9][16]:
- для медицинских препаратов — Propionibacterium shermanii (штамм М-82 с выходом продукта до 58 мг/л), Propionibacterium freudenreichii, Pseudomonas denitrificans (штамм MB 2436 с выходом продукта до 59 мг/л). Используется глубинное культивирование;
- для кормовых концентратов витамина B12 — Methanococcus halophilus (с выходом продукта 16-42 мг/л, в питательные среды также добавляются пивные или кормовые дрожжи в качестве источника некоторых питательных веществ и создания благоприятной культуральной среды для метанобразующих бактерий, а также для обогащения кормов витаминами B2, B6, PP). Используется метод ферментации. При производстве так же образуются сопутствующие балластные продукты как фактор A, фактор B (предшественник витамина — кобинамид), фактор III (5-оксибензилиндазол), псевдовитамин B12 и ряд подобных.
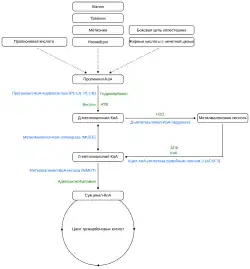
Промышленное производство витамина B12 с помощью пропионовокислых бактерий включает следующие технологические стадии[17]:
- в течение года в железобетонных ферментерах происходит непрерывное сбраживание барды комплексом бактерий;
- полученная метановая бражка сгущается;
- сгущённая масса сушится на распылительной сушилке.
Из-за того, что витамин B12 неустойчив при тепловой обработке, особенно в щелочной среде, в метановую бражку перед выпариванием добавляют хлор до оптимального значения pH 5,0—5,3, что делает среду кислой, также добавляется сульфит натрия до оптимального содержания 0,07—0,1 %[17].
Метаболизм в организме
В желудке желудочный сок растворяет связанный с белками пищи B12. Формы в таблетках могут проходить через желудок, но для всасывания свободного B12 (не связанного с белками пищи) желудочный сок не нужен. В желудке вырабатывается внутренний фактор Кастла (в некоторых источниках — «Касла»), необходимый для всасывания B12 в кишечнике[18]. R-протеин (другие названия — гаптокоррин и кобалофилин) — связывающий B12 белок слюны, но действовать он начинает в желудке после того, как желудочный сок высвободит B12 из белкового комплекса, тогда этот протеин связывается с ним для того, чтобы сам B12 также не был разрушен желудочным соком[19]. Затем B12 соединяется с внутренним фактором Кастла — ещё одним связывающим белком, который синтезируется париетальными клетками желудка, его выработка стимулируется гистамином, гастрином, пентагастрином и непосредственно пищей. В двенадцатиперстной кишке протеазы высвобождают B12 из комплекса с R-пептидом, затем B12 связывается с внутренним фактором, и только в таком связанном с внутренним фактором виде он распознается рецепторами поглощающих энтероцитов подвздошной кишки. Внутренний фактор защищает B12 от поедания кишечными бактериями[20].
Закись азота нарушает метаболизм витамина B12, поэтому при использовании закиси азота для анестезии (например, при стоматологических операциях) и пограничном уровне витамина B12 развивается полинейропатия, вызванная дефицитом B12[21][22]. Также в зоне риска находятся люди, постоянно работающие с закисью азота, в случае плохого уровня проветривания помещений[22]. Подобный дефицит требует терапии фолатами и B12.
Биохимические функции
Ковалентная связь C—Co кофермента B12 участвует в двух типах ферментативных реакций:
- Реакции переноса атомов, при которых атом водорода переносится непосредственно с одной группы на другую, при этом замещение происходит по алкильной группе, спиртовому атому кислорода или аминогруппе.
- Реакции переноса метильной группы (—CH3) между двумя молекулами.

В организме человека есть только два фермента с коферментом B12[19]:
- Метилмалонил-КоА-мутаза, фермент, использующий в качестве кофактора аденозилкобаламин и при помощи реакции, упомянутой выше в п. 1, катализирует перестановку атомов в углеродном скелете. В результате реакции из L-метилмалонил-КоА получается сукцинил-КоА. Эта реакция является важным звеном в цепи реакций биологического окисления белков и жиров.
- 5-метилтетрагидрофолат-гомоцистеин-метилтрансфераза, фермент из группы метилтрансфераз, использующий в качестве кофактора метилкобаламин и при помощи реакции, упомянутой выше в п. 2, катализирует превращение аминокислоты гомоцистеина в аминокислоту метионин.
Применение препарата в медицине
Недостаток в организме витамина B12 вследствие снижения его поступления в первую очередь из-за пониженной секреции внутреннего фактора Касла, нарушения абсорбции витамина из просвета кишечника при ряде заболеваний, при глистных инвазиях и дисбактериозах, синдроме слепой петли, реже вследствие алиментарной недостаточности из-за неполноценного питания или отсутствия транскобаламина II приводит к развитию B12-дефицитной анемии[23].
Цианокоболамин для лечебных целей выпускается промышленностью в виде растворов для парентерального введения, для целей профилактики его дефицита включается в состав ряда поливитаминных препаратов.
Оксикобаламин, кроме тех же показаний как и цианокобаламин[24], так же применяется в качестве антидота при отравлениях цианидами и при передозировке натрия нитропруссида, так как цианистое основание более тропно к кобальту в молекуле оксикоболамина, связывает цианистое основание в безвредную форму — цианокобаламин.
Фармакокинетика
Связь с белками плазмы — 90 %. Максимальная концентрация после подкожного и внутримышечного введения — через 1 час. Период полувыведения — 500 дней. Из печени выводится с желчью в кишечник и снова всасывается в кровь[25].
Заболевания, связанные с недостатком витамина
При недостатке витамина B12 развиваются некоторые неврологические состояния и заболевания, например, анемия[26], подострая комбинированная дегенерация спинного мозга[27], полинейропатия[26].
Обычно дефицит витамина B12 лечат внутримышечными инъекциями препарата цианокобаламина. В последнее время была доказана достаточная эффективность пероральной компенсации дефицита пищевыми добавками в достаточной дозе. Суточный расход витамина B12 организмом человека оценивается примерно в 2—5 мкг[28].
Лабораторная химическая диагностика
Поскольку не существует золотого стандарта теста на дефицит витамина B12, для подтверждения предполагаемого диагноза проводится несколько различных лабораторных исследований.
Сывороточное значение витамина B12 является довольно неподходящим, поскольку оно изменяется поздно, а также относительно нечувствительным и неспецифичным[29].
Метилмалоновая кислота в моче или плазме крови считается функциональным маркером витамина B12, который повышается при истощении запасов витамина B12. Часто для более точной оценки наряду с метилмалоновой кислотой определяют гомоцистеин[29]. Однако повышенный уровень метилмалоновой кислоты может также указывать на часто упускаемое из виду метаболическое расстройство — комбинированную малоновую и метилмалоновую ацидурию (КМАММА)[30][31].
Самым ранним маркером дефицита витамина B12 является низкий уровень холотранскобаламина, который представляет собой комплекс витамина B12 и его транспортного белка[29].
Применение в ветеринарии
Обогащение кормов (включение в рацион) сельскохозяйственных животных витамином B12 способствует увеличению их продуктивности до 15 %[9].
Источники витамина
| Продукт | мкг/100 г |
|---|---|
| Говяжья (или телячья) и баранья печень (приготовленные) | 70,5—88,0 |
| Бараньи почки (приготовленные) | 78,9 |
| Телячьи почки (приготовленные) | 36,9 |
| Говяжьи почки (приготовленные) | 24,9 |
| Куриная, индюшачья или свиная печень (приготовленная) | 16,8—31,2 |
| Потроха индейки (приготовленные) | 16,0 |
| Паштет из гусиной или куриной печени | 8,1—9,4 |
| Говяжий фарш (приготовленный) | 3,2—3,6 |
| Различные говяжьи обрезки (приготовленные) | 1,7—3,3 |
| Салями из говядины или свинины | 1,2—2,8 |
| Колбасные изделия | 0,5—2,6 |
| Полоски бекона (приготовленные) | 1,2—1,6 |
| Свиной паштет (приготовленный) | 1,0—1,2 |
| Ветчина (приготовленная) | 0,9 |
| Различные свиные обрезки (приготовленные) | 0,6—1,2 |
| Курица, индейка или утка (приготовленные) | 0,2—0,4 |
| Продукт | мкг/100 г |
|---|---|
| Мидии | 24,0 |
| Устрицы | 17,6—34,8 |
| Двустворчатые моллюски, за исключением устриц и мидий | 19,4 |
| Скумбрия (приготовленная) | 18,0—19,0 |
| Атлантическая сельдь (копчёная) | 18,6 |
| Икра (сырая) | 12,0 |
| Камчатский краб (приготовленный) | 11,4 |
| Обыкновенный тунец (сырой или приготовленный) | 10,9—12,4 |
| Сардины (консервированные в масле или томатном соусе) | 9,0 |
| Икра чёрная или красная | 8,0 |
| Форель (приготовленная) | 4,1—7,4 |
| Нерка (приготовленная) | 5,8 |
| Горбуша (консервированная с костями) | 4,9 |
| Атлантический лосось, дикий (приготовленный) | 3,0 |
| Тунец (серовато-розового оттенка, консервированный в воде) | 2,9 |
| Продукт | Содержание |
|---|---|
| Швейцарский сыр Эмменталь | 3,4 мкг/100 г |
| Сыры: фета, гауда, эдам, грюйер, бри, чеддер, фонтина, моцарелла, проволоне | 1,4—1,8 мкг/100 г |
| Ломтики плавленного сыра чеддер | 0,8 мкг/100 г |
| Молоко | 0,4—0,5 мкг/100 мл |
| Обезжиренное молоко | 0,5 мкг/100 мл |
| Пахта | 0,4 мкг/100 мл |
| Зернёный творог | 0,44—0,6 мкг/100 мл |
| Йогуртный напиток | 0,5 мкг/100 мл |
| Йогурт с фруктовой прослойкой на дне | 0,285—0,342 мкг/100 г |
| Греческий йогурт с фруктовой прослойкой на дне | 0,285 мкг/100 г |
| Греческий йогурт | 0,017—0,342 мкг/100 г |
| Шоколадное молоко | 0,036 мкг/100 мл |
| Йогурт | 0,028 мкг/100 г |
Витамин B12 не синтезируется в организме человека и поступает в организм вместе с пищей животного происхождения или с добавкой. Растительная пища практически не содержит витамина B12. Всасывается витамин в нижнем отделе тонкой кишки. Несмотря на то, что он вырабатывается бактериями в толстой кишке, следующей за тонкой, толстая кишка не способна его всасывать, а в тонкой бактерии практически отсутствуют[33]. Мало того, витамин B12 бактериями также поглощается, поэтому при заболеваниях, из-за которых в тонкой кишке резко увеличивается количество бактерий, у больных может возникнуть B12-ассоциированная анемия в результате соперничества в поглощении витамина между бактериями, обитающими в тонкой кишке и их носителем[34]. Не поглощённые бактериями остатки витамина B12 выводятся вместе с калом[35].
Многие травоядные животные также не могут синтезировать, и в их кишечнике не всасывается вырабатываемый обитающими там бактериями витамин B12. Однако жвачные животные, включая крупный рогатый скот, имеют специальный отдел желудка — рубец, заселённый производящими витамин B12 симбиотическими бактериями, что позволяет всасывать его в тонкой кишке[33]. После всасывания в кишечнике витамин попадает в кровь, а затем накапливается в печени и мышцах животного или попадает в молоко дойного скота[36]. Другие травоядные животные, — кролики, мыши, крысы и некоторые виды приматов для получения витамина используют копрофагию[33]. Свиньи и куры всеядны, поэтому витамин поступает к ним вместе с животной пищей, однако его содержание в сыром мясе этих животных ниже, чем в мясе жвачных животных[36].
В водоёмах витамин B12 производится бактериями и археями, поглощается фитопланктоном и попадает в зоопланктон. В конечном итоге, по пищевой цепи, витамин переносится в тела хищных рыб и его концентрация в мясе крупных рыб оказывается выше, чем в мясе мелких. Большое количество витамина B12 накапливается в печени и почках тунца и лосося[37]. При этом потери витамина в филе рыбы при различных видах кулинарного приготовления оказываются достаточно небольшими — от 2,3 % до 14,8 %[38].
Хорошими источниками витамина B12 для человека являются говяжья, свиная и куриная печень, мясо и молоко жвачных животных, рыба, а также ферментированные молочные продукты, такие как сыр и йогурт[36]. Тем не менее при кулинарном приготовлении мяса (за исключением вакуумной обработки) значительное количество витамина разрушается[39]. Потребление же яиц практически не увеличивает содержание витамина B12 в крови[36] (из яиц усваивается менее 9 % витамина)[40]. В целом у здоровых людей из пищи усваивается лишь примерно половина содержащегося в ней витамина[41], при этом с увеличением потребления витамина B12 при приёме пищи его усвояемость уменьшается[40].
Большинству растений витамин B12 для нормальной жизнедеятельности не требуется, и они его не синтезируют[42]. Фрукты, овощи и зерновые культуры практически не содержат витамина B12[32]. Лишь небольшое количество, менее 0,1 мкг на 100 г, обнаружили в некоторых растениях: его содержат брокколи, спаржа, Белокопытник японский и пророщенный маш, что может объясняться способностью растений всасывать витамин из некоторых органических удобрений[43]. Так, исследования показали, что удобрение почвы коровьим навозом увеличивает содержание B12 в листьях шпината примерно на 0,14 мкг на 100 г[44]. Некоторое количество витамина присутствует в таких ферментированных продуктах, как темпе и натто, однако в самих соевых бобах, из которых эти продукты изготовлены, его обнаружить не удаётся[45]. Небольшое количество B12 может также накапливаться в растениях в результате взаимодействия с бактериями[41].
Витамин B12 обнаруживался и в плодовых телах высших грибов, не способных его синтезировать, что тоже может объясняться взаимодействием с бактериями[42]. Обычно в съедобных грибах содержится незначительное количество витамина B12 (менее 0,1 мкг на 100 г у сушёных грибов), однако некоторые грибы являются исключением. Так, в высушенных вороночнике рожковидном и лисичке обыкновенной содержание B12 варьируется от 1,09 до 2,65 мкг на 100 г, а в высушенном шиитаке содержится примерно 5,6 мкг на 100 г. При этом считается, что, несмотря на значительное содержание, в шиитаке витамин также попадает извне, предположительно, в результате взаимодействия с синтезирующими B12 бактериями[46].
В пищевой промышленности витамином B12 иногда обогащают такие продукты, как сухие завтраки[47], пищевые дрожжи, соевое молоко и вегетарианские заменители мяса[48].
Для веганов существуют рекомендации наладить регулярный приём препаратов кобаламина либо употреблять пищу, обогащённую B12, так как растительная пища или не содержит в себе этого витамина, или содержит в слишком малых количествах, а организм человека синтезировать его не может. Дефицит B12 у веганов ведёт к риску развития заболеваний сердца и осложнений при беременности[49].
Важный источник витамина — пищевые добавки. Рынок пищевых добавок предлагает большое количество разнообразных вариантов: мультивитамины с обычным содержанием B12 5—25 мкг; комплексы витаминов группы B с обычным содержанием 50—500 мкг; добавки только с витамином B12 могут содержать 500—1000 мкг[50]. Такие высокие количества обусловлены различиями форм B12 (цианкобаламин, аденозилкобаламин, метилкобаламин, гидроксикобаламин) и различиями в количестве усваиваемого витамина (например, для форм 500 мкг в одной таблетке абсорбция составляет около 2 %). Маркировка добавок должна содержать наименование формы, количество на дозу и процент от рекомендованного суточного потребления.
Роль в здоровье человека
Нормы потребления
Норма потребления, установленная в США, соответствует 2,4 мкг в день для взрослого человека[51], а верхний предел пока не установлен[32]. Однако расход организма соответствует 2—5 мкг в день, что может превышать установленную суточную норму потребления. Одно из исследований показало, что потребление 6 мкг в день является достаточным для поддержания нормального уровня B12 в плазме крови[51].
| Возрастная группа | Возраст | Суточная норма потребления витамина B12, мкг (рекомендации Управления пищевых добавок (ODS) NIH)[52] |
|---|---|---|
| Младенцы | до 6 месяцев | 0,4 |
| Младенцы | 7—12 месяцев | 0,5 |
| Дети | 1—3 года | 0,9 |
| Дети | 4—8 лет | 1,2 |
| Дети | 9—13 лет | 1,8 |
| Мужчины и женщины | 14 лет и старше | 2,4 |
| Беременные женщины | Любой возраст | 2,6 |
| Кормящие женщины | Любой возраст | 2,8 |
Злоупотребление витамином B12
В выводах, сделанных по результатам статистического анализа под руководством Theodore M. Brasky, значится, что ежедневное употребление B12 как отдельного витамина в течение 10 лет в повышенных дозах более 55 мкг в день увеличивает риск развития рака лёгких у мужчин на 30—40 %. Однако существенная доля заболевших имела долгий анамнез табакокурения. У женщин данная закономерность не выявлена, хотя по результатам исследования отмечается, что в рационе исследуемых женщин витаминов группы B содержалось больше. Аналогичные же результаты выявлены и при употреблении в повышенных дозах витаминов B6 и B9[53].
Псевдовитамины B12
Под термином «псевдовитамин B12» подразумевают похожие на этот витамин вещества, обнаруженные в некоторых живых организмах, например, в цианобактериях (ранее известны как сине-зелёные водоросли) рода Спирулина. Такие витаминоподобные вещества не обладают витаминной активностью для организма человека[54][55]. Более того, эти вещества могут представлять определённую опасность для вегетарианцев, пытающихся с их помощью восполнить дефицит витамина, так как показано в опытах in vitro, что они блокируют метаболизм клеток молочной железы человека[55]. Также их наличие в крови показывает при анализе нормальную концентрацию витамина B12, хотя эти соединения не имеют витаминной активности, что может привести к ошибочному диагнозу и, в результате — к неправильному лечению пернициозной анемии.
Псевдовитамины B12 синтезируются бактериями в анаэробных условиях в кишечнике некоторых животных, в частности жвачных, в канализационном шламе. Не являются витаминами для животных, но являются факторами роста для некоторых бактерий, как и сами витамины B12. Структурно соответствуют цианокобаламину, но вместо 5,6-диметилбензимидазолнуклеозида содержат другие основания. К ним относятся[2]:
- «псевдовитамин B12» (или псевдовитамин B12b, циан-β-кобаламин, циан-γ-кобаламин) — 7α-аденилкобамид цианид;
- «B12-фактор» — 7α-(2-метилмеркаптоаденил)кобамид цианид;
- «Фактор III» — α-(5-оксибензимидазолил)кобамид цианид;
- «Фактор A» (или псевдовитамин B12d, псевдовитамин B12f, псевдовитамин B12m, циан-ω-кобаламин) — 7α-(2-метиладенил)кобамид цианид;
- «Фактор С» — 9β-гуанозил-5пирофосфокобинамид дицианид;
- «Фактор G» — 7α-гипоксантилкобамид цианид;
- «Фактор H» — 7α-(2-метилгипоксантил)кобамид цианид;
- α-бензимидазолилкобамид цианид;
- α-(5-метилбензимидазолил)кобамид цианид;
- 7α-гуанозилкобамид цианид.
Псевдовитамины продуцируемые микроорганизмами одновременно с витаминами и обладая схожими физико-химическими свойствами, представляют определённую трудность для очистки витаминов при промышленном производстве, в частности для этих целей может применяться электрофоретическое разделение.
См. также
- Кобамамид
- Витамины группы B
- CLYBL
- Гомоцистеин
Примечания
- ↑ 1 2 Волкова С. А., Боровков Н. Н. Основы клинической гематологии // Н. Новгород: Издательство Нижегородской государственной медицинской академии, 2013. — 400 с. (С. 36—38). ISBN 978-5-7032-0882-3.
- ↑ 1 2 3 Березовский В. М. Химия витаминов. / Изд. 2-е перераб. и доп. // М.: Пищевая промышленность, 1973. — 632 с., илл. (стр. 577—620). УДК 577.16.
- ↑ Watanabe, 2007, Introduction, p. 1266—1267.
- ↑ Herbert V. Vitamin B-12: plant sources, requirements, and assay (фр.) // The American Journal of Clinical Nutrition : magazine. — 1988. — Vol. 48, no 3Suppl. — P. 852—858. — PMID 3046314.
- ↑ Алексеев Г. А. Касла факторы // Большая медицинская энциклопедия : в 30 т. / гл. ред. Б. В. Петровский. — 3-е изд. — М. : Советская энциклопедия, 1979. — Т. 10 : Кабаков — Коалесценция. — 528 с. : ил.
- ↑ Статьи - Витамины - Витамин B12 - Электронная Медицина - Витаминные и минеральные премиксы, Микроцид и Феникс от производителя. elm.su. Дата обращения: 19 марта 2022. Архивировано 29 июня 2020 года.
- ↑ Minot, George Richards (1885-1950), physician and pathologist (англ.). American National Biography. Дата обращения: 19 марта 2022.
- ↑ Dorothy Mary Crowfoot Hodgkin, O.M. 12 May 1910--29 July 1994 on JSTOR (англ.). jstor.org. Дата обращения: 10 декабря 2018. Архивировано 11 декабря 2018 года.
- ↑ 1 2 3 Под ред. Столяровой В. А. Новый справочник химика и технолога. Часть 2: Сырьё и продукты промышленности органических и неорганических веществ // СПб.: АНО НПО «Профессионал», 2005, 2007. — 1142 с. (С. 1014—1019). ISBN 5-98371-028-1
- ↑ Ржечицкая Л. Э., Гамаюрова В. С. Пищевая химия. Часть 2: Водорастворимые витамины / Министерство образования и науки России, Казанский национальный исследовательский технологический университет // Казань: Издательство КНИТУ, 2013—140 с. (128—131). ISBN 978-5-7882-1499-3.
- ↑ Докучаева Е. А. Витамины // Общая биохимия / под ред. С. Б. Бокутя. — Минск: ИВЦ Минфина, 2017. — 52 с. — ISBN 978-985-7142-97-2.
- ↑ Polina N. Kucherenko, Denis S. Salnikov, Thu Thuy Bui, Sergei V. Makarov. Interaction of Aquacobalamin and Diaquacobinamide with Cyanamide / Ivanovo State University of Chemistry and Technology // Статья в журнале Macroheterocycles, 2013, № 6 (3). ISSN 1998-9539. С. 262—267, DOI: 10.6060/mhc120952m.
- ↑ I. Chanarin. Historical review: a history of pernicious anaemia (англ.) // British Journal of Haematology. — 2000. — November (vol. 111, iss. 2). — P. 407–415. — ISSN 0007-1048. — doi:10.1046/j.1365-2141.2000.02238.x. — PMID 11122079. Архивировано 14 февраля 2022 года.
- ↑ Р.Б. Вудворд. Полный синтез витамина B12 (неопр.) // Успехи химии : журнал. — 1974. — Т. XLIII, № 4. — С. 727—743. Архивировано 5 июля 2020 года.
- ↑ Владимир Королев. Химики впервые полностью синтезировали мощнейший «лягушачий токсин». nplus1.ru. Дата обращения: 28 ноября 2019. Архивировано 28 ноября 2019 года.
- ↑ Под ред. Грачёвой И. М. Теоретические основы биотехнологии. Биохимические основы синтеза биологический активных веществ // М.: Элевар, 2003. — 554 с., илл. (С. 292—293). ISBN 5-89311-004-8.
- ↑ 1 2 Филимонова В. В., Тарабрин В. В. Производство витамина B12 // Молодой учёный : международный научный журнал / под ред. И. Г. Ахметова. — 2017. — 30 апреля (№ 17 (151)). — С. 9. — ISSN 2072-0297. Архивировано 3 февраля 2021 года.
- ↑ Рудакова И.П, Авакумов В.М. Цианокобаламин // Большая Медицинская Энциклопедия / под ред. Б.В. Петровского. — 3-е изд. — Т. 27. — [Архивировано 5 августа 2020 года.]
- ↑ 1 2 Коневалова Н.Ю. Биохимия / под ред. Н.Ю. Коневаловой. — 4-е изд. — Витебск: ВГМУ, 2017. — С. 363—366. — 690 с. — [Архивировано 19 марта 2022 года.]
- ↑ Хапалюк А.В. ВИТАМИН B12: БИОЛОГИЧЕСКОЕ ЗНАЧЕНИЕ, ПАТОГЕНЕТИЧЕСКИЕ МЕХАНИЗМЫ И КЛИНИЧЕСКИЕ ПРОЯВЛЕНИЯ ВИТАМИННОЙ НЕДОСТАТОЧНОСТИ. — Минск: БГМУ, 2019. — [Архивировано 19 марта 2022 года.]
- ↑ I Chanarin. Cobalamins and nitrous oxide: a review. // Journal of Clinical Pathology. — 1980-10. — Т. 33, вып. 10. — С. 909—916. — ISSN 0021-9746.
- ↑ 1 2 R. B. Layzer. Myeloneuropathy after prolonged exposure to nitrous oxide // The Lancet. — Elsevier, 1978-12-09. — Т. 2, вып. 8102. — С. 1227—1230. — ISSN 0140-6736. Архивировано 14 апреля 2019 года.
- ↑ Алексеев Г. А. Пернициозная анемия / Г. А. Алексеев, М. П. Хохлова, H. Г. Шумецкий // Большая медицинская энциклопедия : в 30 т. / гл. ред. Б. В. Петровский. — 3-е изд. — М. : Советская энциклопедия, 1982. — Т. 19 : Перельман — Пневмопатия. — 536 с. : ил.
- ↑ Рудакова И. П. Цианокобаламин / И. П. Рудакова, В. М. Авакумов // Большая медицинская энциклопедия : в 30 т. / гл. ред. Б. В. Петровский. — 3-е изд. — М. : Советская энциклопедия, 1986. — Т. 27 : Хлоракон — Экономика здравоохранения. — 576 с. : ил.
- ↑ CerefolinNAC® Caplets. intetlab.com. Дата обращения: 23 ноября 2019. Архивировано 20 сентября 2018 года.
- ↑ 1 2 Мороз А. Витамины группы B. — В: Боли в спине: мифы и реальность : [арх. 20 апреля 2020] / Анна Мороз // Медфронт. — 2020. — 3 апреля.
- ↑ Azize Esra Gürsoy, Mehmet Kolukısa, Gülsen Babacan-Yıldız, Arif Çelebi. Subacute Combined Degeneration of the Spinal Cord due to Different Etiologies and Improvement of MRI Findings (англ.) // Case Reports in Neurological Medicine. — 2013. — 03 27 (vol. 2013). — ISSN 2090-6668. — doi:10.1155/2013/159649. — PMID 23607009. Архивировано 12 ноября 2020 года.
- ↑ Watanabe, 2007, Requirements of Vitamin B12 and Vitamin B12 Deficiency, p. 1270.
- ↑ 1 2 3 Wolfgang Herrmann, Rima Obeid. Causes and Early Diagnosis of Vitamin B12 Deficiency // Deutsches Ärzteblatt international. — 2008-10-03. — ISSN 1866-0452. — doi:10.3238/arztebl.2008.0680.
- ↑ NIH Intramural Sequencing Center Group, Jennifer L Sloan, Jennifer J Johnston, Irini Manoli, Randy J Chandler, Caitlin Krause, Nuria Carrillo-Carrasco, Suma D Chandrasekaran, Justin R Sysol, Kevin O'Brien, Natalie S Hauser, Julie C Sapp, Heidi M Dorward, Marjan Huizing, Bruce A Barshop, Susan A Berry, Philip M James, Neena L Champaigne, Pascale de Lonlay, Vassilli Valayannopoulos, Michael D Geschwind, Dimitar K Gavrilov, William L Nyhan, Leslie G Biesecker, Charles P Venditti. Exome sequencing identifies ACSF3 as a cause of combined malonic and methylmalonic aciduria (англ.) // Nature Genetics. — 2011-09. — Vol. 43, iss. 9. — P. 883–886. — ISSN 1546-1718 1061-4036, 1546-1718. — doi:10.1038/ng.908. Архивировано 21 сентября 2022 года.
- ↑ Monique G. M. de Sain-van der Velden, Maria van der Ham, Judith J. Jans, Gepke Visser, Hubertus C. M. T. Prinsen, Nanda M. Verhoeven-Duif, Koen L. I. van Gassen, Peter M. van Hasselt. A New Approach for Fast Metabolic Diagnostics in CMAMMA // JIMD Reports, Volume 30 / Eva Morava, Matthias Baumgartner, Marc Patterson, Shamima Rahman, Johannes Zschocke, Verena Peters. — Berlin, Heidelberg: Springer Berlin Heidelberg, 2016. — Т. 30. — С. 15–22. — ISBN 978-3-662-53680-3, 978-3-662-53681-0. — doi:10.1007/8904_2016_531. Архивировано 22 сентября 2022 года.
- ↑ 1 2 3 4 5 Food Sources of Vitamin B12 (англ.). www.dietitians.ca. Dietitians of Canada (2017). Дата обращения: 13 октября 2019. Архивировано из оригинала 13 октября 2019 года.
- ↑ 1 2 3 Rowley, Kendall, 2019, How do mammals acquire cobalamin?.
- ↑ Rowley, Kendall, 2019, Do humans compete with bacteria for cobalamin?.
- ↑ Rowley, Kendall, 2019, Fig 1. Cobalamin in the healthy human intestinal tract..
- ↑ 1 2 3 4 Watanabe, Bito, 2018, Vitamin B12 in animal-derived foods, p. 149.
- ↑ Watanabe, Bito, 2018, Vitamin B12 in animal-derived foods, Fish and shellfish, p. 151—153.
- ↑ Watanabe, 2007, Vitamin B12 in Animal Food : Fish, p. 1268—1269.
- ↑ Watanabe, Bito, 2018, Vitamin B12 in animal-derived foods : Meat, p. 149—150.
- ↑ 1 2 Watanabe, 2007, Abstract, p. 1266.
- ↑ 1 2 Watanabe, Bito, 2018, Conclusion, p. 155.
- ↑ 1 2 Watanabe, Bito, 2018, Vitamin B12 in plant-derived food, p. 153.
- ↑ Watanabe, 2007, Vitamin B12 in Plant Food : Vegetables, p. 1269.
- ↑ Watanabe, Bito, 2018, Vitamin B12 in plant-derived food : B12-enriched vegetables, p. 153.
- ↑ Watanabe, 2007, Vitamin B12 in Plant Food : Soybean, p. 1269—1270.
- ↑ Watanabe, Bito, 2018, Vitamin B12 in plant-derived food : Mushroom, p. 153—154.
- ↑ Watanabe, 2007, Vitamin B12 in Plant Food : Vitamin B12–Fortified Cereals, p. 1270.
- ↑ Healthdirect Australia. Foods high in vitamin B12 (англ.). www.healthdirect.gov.au (30 сентября 2019). Дата обращения: 12 октября 2019. Архивировано 12 октября 2019 года.
- ↑ What every vegan should know about vitamin B12 Архивная копия от 22 мая 2014 на Wayback Machine (англ.)
- ↑ Vitamin B12 (англ.). National Institutes of Health (NIH). Дата обращения: 29 мая 2023. Архивировано 11 июля 2022 года.
- ↑ 1 2 Watanabe, 2007, Requirements of Vitamin B12 and Vitamin B12 Deficiency, p. 1267.
- ↑ Office of Dietary Supplements - Vitamin B12. Fact Sheet for Health Professionals (англ.). National Institutes of Health. ods.od.nih.gov. Дата обращения: 18 июня 2019. Архивировано 30 ноября 2019 года.
- ↑ Theodore M. Brasky, Emily White, Chi-Ling Chen Long-Term, Supplemental, One-Carbon Metabolism-Related Vitamin B Use in Relation to Lung Cancer Risk in the Vitamins and Lifestyle (VITAL) Cohort Архивная копия от 7 февраля 2021 на Wayback Machine / Статья в «Journal of Clinical Oncology» Vol. 35, № 30, October 20, 2017, стр. 3440-3448 // American Society of Clinical Oncology, 2318 Mill Road, Suite 800, Alexandria, VA 22314
- ↑ Pseudovitamin B12 Is the Predominant Cobamide of an Algal Health Food, Spirulina Tablets. Дата обращения: 16 сентября 2010. Архивировано 8 мая 2016 года.
- ↑ 1 2 Is Vitamin B12 Available from Spirulina or Intestinal Synthesis? Дата обращения: 16 сентября 2010. Архивировано 21 сентября 2010 года.
Литература
- Fumio Watanabe, Tomohiro Bito. Vitamin B12 sources and microbial interaction : [англ.] // Experimental Biology and Medicine (Maywood, N.J.). — 2018. — Vol. 243, no. 2 (January). — P. 148–158. — ISSN 1535-3699. — doi:10.1177/1535370217746612. — PMID 29216732. — PMC 5788147.
- Fumio Watanabe. Vitamin B12 sources and bioavailability : [англ.] // Experimental Biology and Medicine (Maywood, N.J.). — 2007. — Vol. 232, no. 10 (November). — P. 1266–1274. — ISSN 1535-3702. — doi:10.3181/0703-MR-67. — PMID 17959839.
- Carol A. Rowley, Melissa M. Kendall. To B12 or not to B12: Five questions on the role of cobalamin in host-microbial interactions (англ.) // PLoS pathogens. — 2019. — January (vol. 15). — ISSN 1553-7374. — doi:10.1371/journal.ppat.1007479. — PMID 30605490. — PMC 6317780.
- ГОСТ Р 57201-2016 «Витамин B12 кормовой. Технические условия». // М.: Стандартинформ, 2016 г.



